W2-1099FormWindow
User guide
×
Menu
Index
  • Manually Creating a Company File

Manually Creating a Company File

 
This Topic will show you how to create a new Company File Manually.
 
Click on the Button "New Database" as seen below.
 
 
That will open the Create a new database Window as seen below. For ease of finding databases later, we are saving them in the default W2-1099FormWindow folder as seen below. (item 1). Type in the name of the new database in the File name location as seen below. (item 2). Then finally click the Save Button to create the new database. (item 3) 
 
 
Then you will need to type in the information, first for the Company by clicking on Company (item 1) and then Click Edit (item 2) and fill out all of the information to setup your company. When finished, click on Update.
 
 
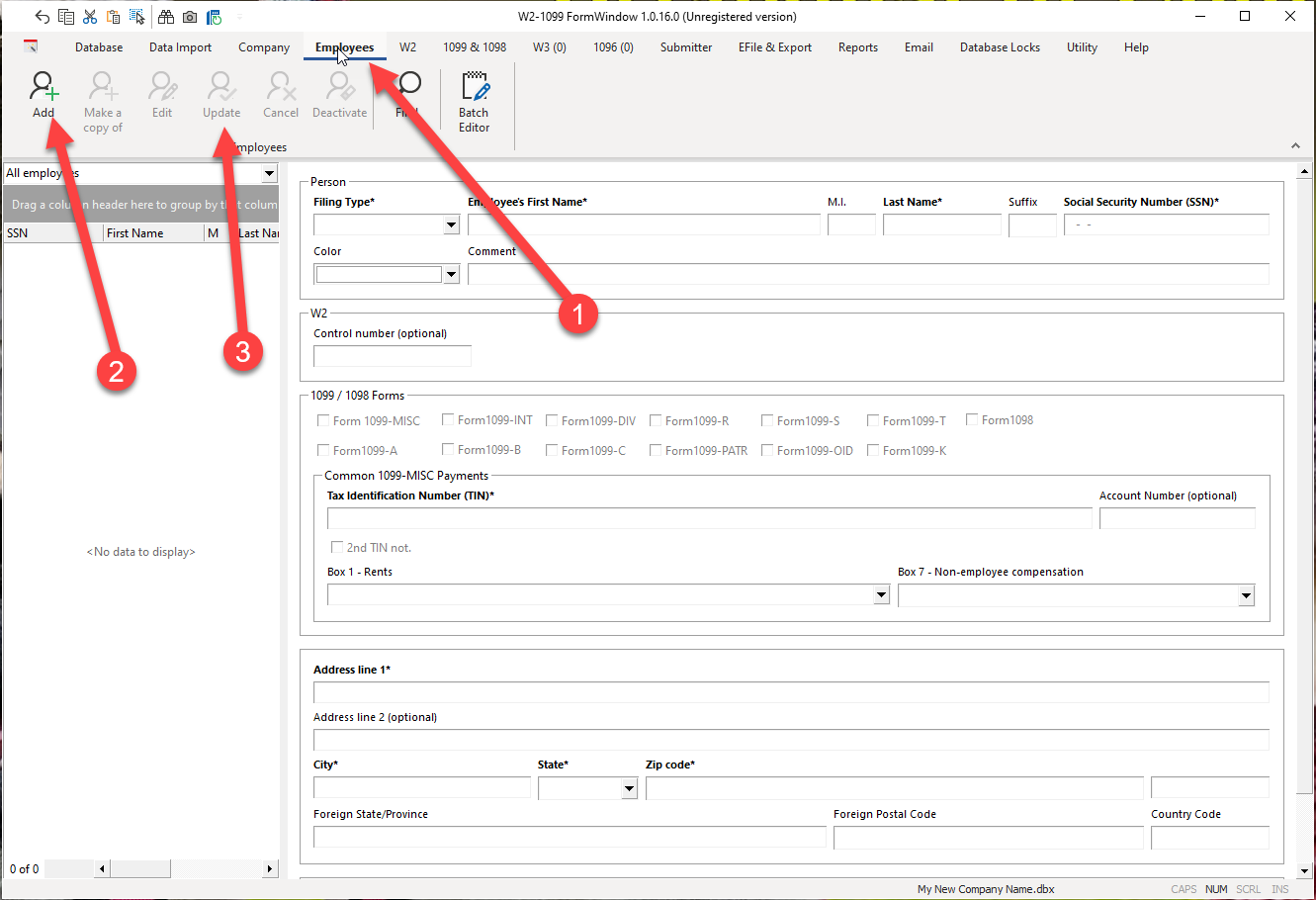
Next you want to add Employees or Payees. Click on Employees to get started (item 1). Then for each, click Add (item 2) and fill out the information and click Update to save what you entered (item 3).